Cara setting access levels di software zkbio cvaccess/ zkbio cvsecurity

Kali ini saya akan memberikan contoh membahas cara setting access levels di software zkbio cvaccess/ zkbio cvsecurity

  • Lalu pilih module Access
  • Pilih Access Rule, lalu pilih Access Levels
  • Pilih icon pintu pada access levels
  • Pilih device ProRF lalu pindahkan ke bagian kanan dengan klik (>>)
  • Setelah device ProRF pindah ke bagian kanan lalu klik Ok
  • Dan akan muncul keterangan Processing command lalu klik close
  • Dan device ProRF akan muncul pada colom Browse levels general
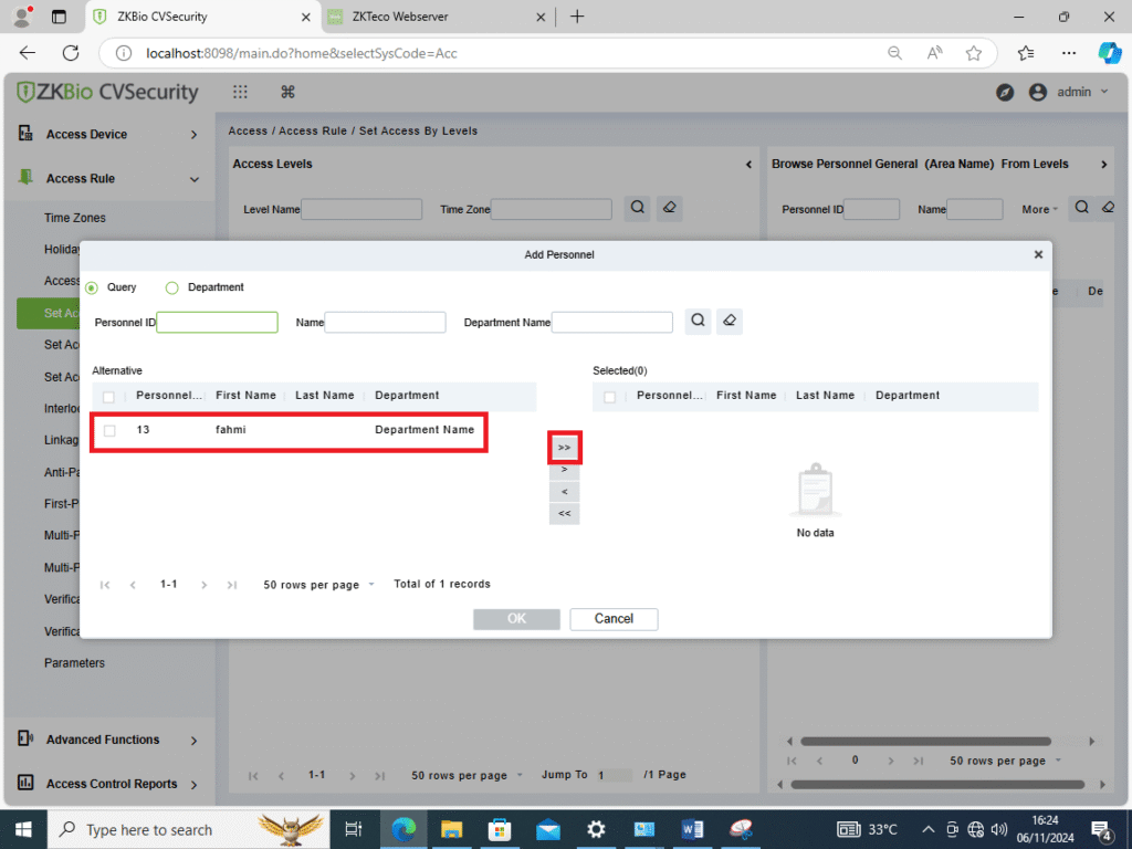
  • Lalu pilih set access by levels, klik icon untuk menambahkan user
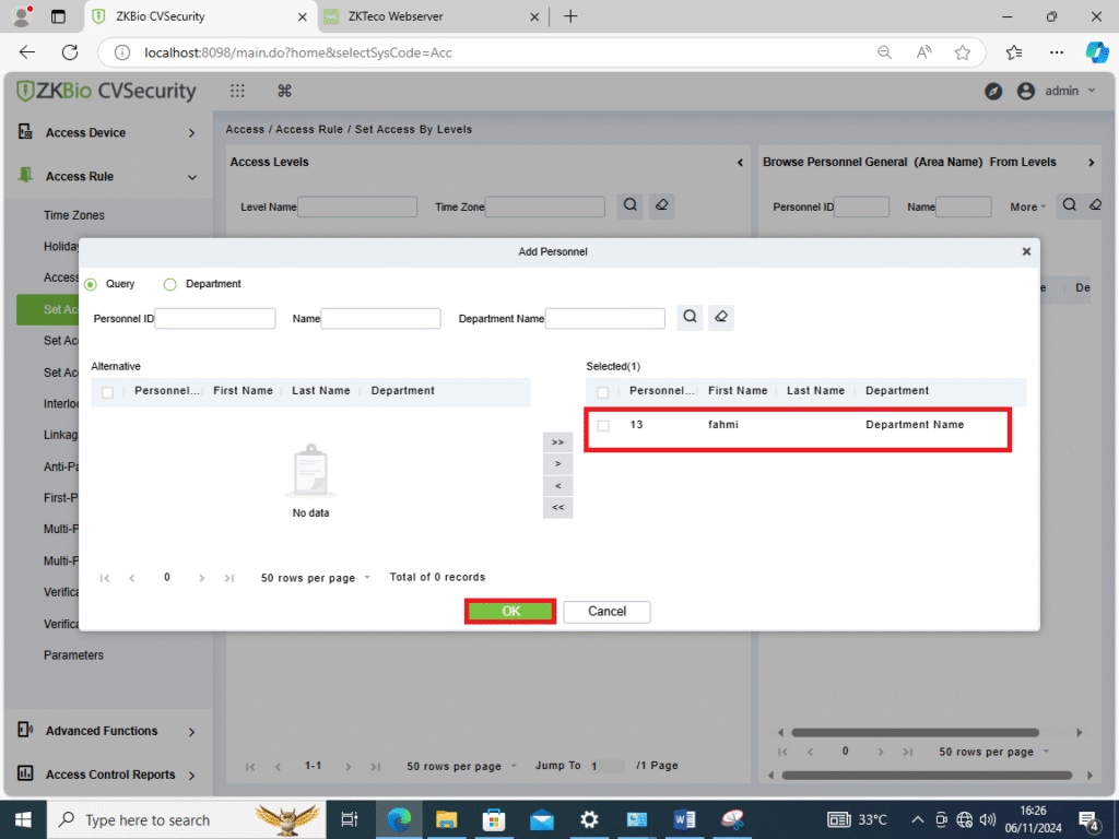
  • Pilih personnel yang akan kita berikan aksess, lalu klik (>>)
  • Setelah personnel yang di berikan aksess pindah di bagian kanan, klik OK
  • Setelah muncul keterangan Processing Command, klik close
  • Jika berhasil makan personnel akan muncul di bagian browse personnel general
  • Pilih access device, lalu klik Real Time Monitoring untuk pengecekan test aksess levels aksess
  • Jika di lihat dari hasil realtime monitoring maka test aksess sudah berhasil

Related Projects